检察官称稳定币相关法案纵容加密货币企业借欺...
作者:艾莉森・莫罗发行热门泰达币(USDT)的泰达公司与发行美元币(USDC)的圆币公司占据着稳定币市场的主导地位。稳定币是一种通常与美元挂钩的加密货币。 纽约州最高级别检察官团队就加密货币...
摩根大通:全球家族办公室青睐 AI 投资,加密...
摩根大通私人银行发布的《2026 年全球家族办公室报告》显示,人工智能(AI)已成为全球大型家族办公室的首选投资主题,而加密货币配置极低。报告调研了全球 30 个国家的 333 家单一家族办公室。65%(21...
慢雾:针对 macOS 的 Token Vesting 钓鱼攻击...
慢雾与 Chainbase 联合披露,一起针对 macOS 的 Token Vesting 钓鱼攻击正在传播。攻击者伪装成“审计/合规确认”“Token 解锁确认”等邮件,投递带双重扩展名的恶意附件(如 .docx.scpt),诱导用户自...
散户不是市场的噪音,而是市场的主旋律
撰文:Theclues一、固化的认知陷阱很长一段时间里,脑海中有一套根深蒂固的市场难度排序:大宗商品 > A 股 > 美股 > Crypto,这个排序背后的逻辑看似严谨:大宗商品需要深厚的产业研究、宏观判断、地缘...
Cardone Capital 追加 1000 万美元布局房地产...
吴说获悉,房地产投资公司 Cardone Capital 首席执行官 Grant Cardone 发推表示,Cardone Capital 以每枚 76,000 美元的价格追加投入 1,000 万美元,布局房地产与比特币结合的投资模式,其表示,房地产...
黑吃黑:重入攻击秒提ETH+瞬锁修复
前言本文聚焦 DeFi 领域中典型的重入攻击(Reentrancy Attack)安全漏洞,从理论层面剖析重入攻击的原理与危害,再基于 Hardhat V3 开发框架,结合 OpenZeppelin V5 安全库,通过代码实践完整复现重入...
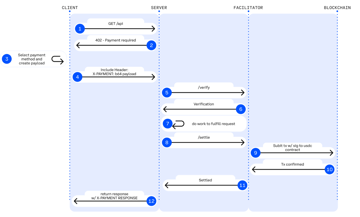
稳定币支付:加密卡如何连接数字资产与全球商业
作者:Patrick, Artemis编译:Felix, PANews链接:https://www.panewslab.com/zh/articles/0f172962-f402-4edc-80ed-353f8698d731声明:本文为转载内容,读者可通过原文链接获得更多信息。如作者对转载...
Circle 的护城河与长期价值
作者:Frank @IOSG链接:https://mp.weixin.qq.com/s/ujzqy-tLNyqaTQNZNIYKRACircle vs Tether:2026 全面开战2025 年 12 月 12 日,Circle 获得美国货币监理署(OCC)的有条件批准,成立国家信托银行...
为什么打金工作室养活了魔兽,却「杀死了」所...
撰文:Lao Bai前段时间我有发 Tweet,说我儿子往 Roblox 里疯狂充值买 Robux 偷别人道具的事儿,感慨这游戏比原神的抽卡和泡泡玛特的盲盒牛逼多了,真正的氪金之神,引起了不少老铁的共鸣,那篇也是近...
Visa、Mastercard 称稳定币在发达市场消费支付...
Visa 和 Mastercard 在最新财报电话会上对稳定币用于日常消费支付持谨慎态度,认为在数字化程度较高的发达市场,稳定币在消费者支付场景中尚未体现出明确的产品市场匹配度。Visa CEO Ryan McInerny 表...
凯文·沃什被提名美联储主席,降息缩表崩盘呼...
凯文沃什的履历与公开表态也被重新梳理。沃什拥有华尔街背景,曾在摩根士丹利任职,并在较年轻阶段进入美联储理事层。其职业经历覆盖美国经济在2008年金融危机时期的关键阶段,因此也被视为具备危机时...
趋势不可逆?链上永续美股成流动性新入口
撰文:YettaS当黄金和白银持续创出新高、Trade.xyz 的日交易量逼近 20 亿美元,而 Binance 又几乎没有犹豫地上线 TSLA 永续合约时,趋势已经很难再被忽视:传统金融资产,正在成为加密市场吸纳全球流动...
美国 SEC 最新声明,股票代币化的游戏规则定好...
作者:Web3 的一颗菠菜原文链接:https://mp.weixin.qq.com/s/Q_xyQ3oj2r84hZ6AUM_4nA声明:本文为转载内容,读者可通过原文链接获得更多信息。如作者对转载形式有任何异议,请联系我们,我们将按照作...
做加密卡生意,选错合作伙伴可能毁了公司
如果你正在构建一款依赖发卡或银行基础设施的金融科技(Fintech)产品,接下来的内容可能会让你彻夜难眠。发生什么了上周,在加密卡计划中广受欢迎的波兰发卡机构 Quicko 失去了其运营牌照。其后果是即...
Bitget Wallet 宣布战略重心转向由链上技术赋...
据 Bitget Wallet 官方消息,Bitget Wallet 宣布战略重心转向由链上技术赋能的日常金融(Everyday Finance),并同步完成 UI/UX 全面改版。新版本在应用主导航栏新增「Pay」入口,聚合加密支付卡、扫码...
SEC 明确:第三方代币化证券或需注册,并可能...
吴说获悉,SEC 明确将代币化证券划分为两类:一是发行人主导的代币化证券,由发行人或其授权方直接将证券以加密资产形式发行或记录,其法律属性、注册与信息披露义务与传统证券一致,上链形式不影响证...
ERC-8004 上线:给 AI 发身份证,以太坊的新生...
1 月 28 日,以太坊官方宣布,ERC-8004 协议即将上线主网。这个标准我们去年 10 月的文章中就有提过,如果你完全不了解,可以参考这里:《x402 逐渐内卷,提前挖掘 ERC-8004 里的新资产机会》其实它有...
Ronin 链游《Forgotten Runiverse》宣布无限期...
基于以太坊扩容网络 Ronin 的区块链游戏《Forgotten Runiverse》宣布服务器将无限期关闭,成为最新倒下的加密游戏项目。项目团队表示,由于运营在财务上已不可持续,决定暂停游戏服务,但并未放弃该项...
PayPal 调查:大型企业推动加密支付采用,约四...
据 PayPal 调查显示,加密支付的采用正由大型企业主导。2025 年 10 月对约 620 名支付策略决策者的调查显示,约 40% 的商户已接受加密货币支付,且其中约四分之三表示相关销售额在过去一年有所增长;年...
「迄今为止最伟大的 AI 应用」的 Clawdbot,或...
作者:张勇毅在刚刚过去的周末四十八小时,如果你还沉浸在 Claude Code 的各种 Skill 技能中,那你有可能意外地错过了一个现象级的爆款 AI Agent 产品——Clawdbot,无数海外 AI 博主将其称为:「迄今...
慢雾:Clawdbot 网关暴露疑致大量 API 密钥与私...
慢雾首席信息安全官 @im23pds 发文称,Clawdbot 网关存在暴露风险:大量未做身份验证的实例可在公网访问,数百个 API 密钥与私聊记录疑面临泄露;同时存在多处代码缺陷,或可被利用进行凭证窃取及远程...
Vitalik 放弃 “只记录交易不提交状态” 旧观...
吴说获悉,Vitalik Buterin 发文表示其已不再认同 2017 年关于“只记录交易、不提交状态”的旧观点,核心原因在于 ZK-SNARKs 等零知识技术的成熟,使得用户无需重放全历史交易即可验证链上状态正确性,...
CZ 达沃斯发言:在这里,我想冒犯一下传统银行
2026 达沃斯论坛《New Era for Finance》圆桌上,各地区代表性的金融领域人物共同讨论了技术创新如何重塑全球金融,尤其是加密货币、区块链和人工智能在支付和金融交易中的应用,本文为币安创始人 CZ ...
专访 Fight ID 创始人 James:把格斗带向数字...
本期吴说专访 Fight ID 创始人 James Zhang,对话交流了 Fight ID 与 UFC 的合作历程及未来计划。Fight ID 是一个基于 Web3 的格斗生态系统,与 UFC 官方合作。James 介绍了 Fight ID 如何通过身份认证...
稳定币的支付幻觉:3.5 万亿交易量 VS. 3900 ...
作者:Matt Higginson、Alec Zorrilla、Julia Madden、Michael Kirchner 编译:Will 阿望,Web3小律链接:https://mp.weixin.qq.com/s/gqA8qXXiia_8P5qaqxKt6Q我们时常被文章标题中那些浮夸的稳定币交...
乌克兰以非法赌博为由封禁 Polymarket,且无合...
乌克兰已正式封禁预测市场平台 Polymarket,且该平台目前没有合法途径重返乌克兰市场。根据乌克兰电子通信国家监管委员会发布的第 695 号决议,Polymarket 被归类为未获得当地许可的非法赌博服务,其域...
Web3 公司网络安全指南:如何预防被一锅端?
作者:OneKey Jonas C原文链接:https://x.com/OneKeyCN/status/1978774984215654834?t=Gb-654MlvSZC0pp8Vk0X2w&s=19声明:本文为转载内容,读者可通过原文链接获得更多信息。如作者对转载形式有...
闪电 HSL:币圈会诞生万亿市值的中心化公司吗?
作者:闪电 黄世亮原文链接:https://mp.weixin.qq.com/s/qTrcah8UiAYvaPkI4TZJog声明:本文为转载内容,读者可通过原文链接获得更多信息。如作者对转载形式有任何异议,请联系我们,我们将按照作者要...
拉斯维加斯地区越来越多商家开始接受比特币支付
据 FOX5 报道,随着加密货币逐步走向主流,拉斯维加斯地区越来越多商家开始接受比特币支付,涵盖连锁餐厅 Steak ’n Shake 以及果汁吧、医疗机构等小型商户。部分商家表示,支持比特币不仅吸引了新的客...
Vitalik 谈为什么去中心化社交产品至今无法成功
在吴说主持的推特 space 中,Vitalik 表示,很多 Crypto Social 产品的失败,是“先从金融出发”而不是“先从社交问题出发”。他批评常见误区:把“加 Token/交易/投机”当作社交的第一解法,结果服务...

会员登录